KafkIO
The Fast, Easy Apache Kafka™ GUI, for Engineers and Administrators
Available on macOS, Windows and Linux
Download v2.1.16
Release Notes
Easy & Powerful
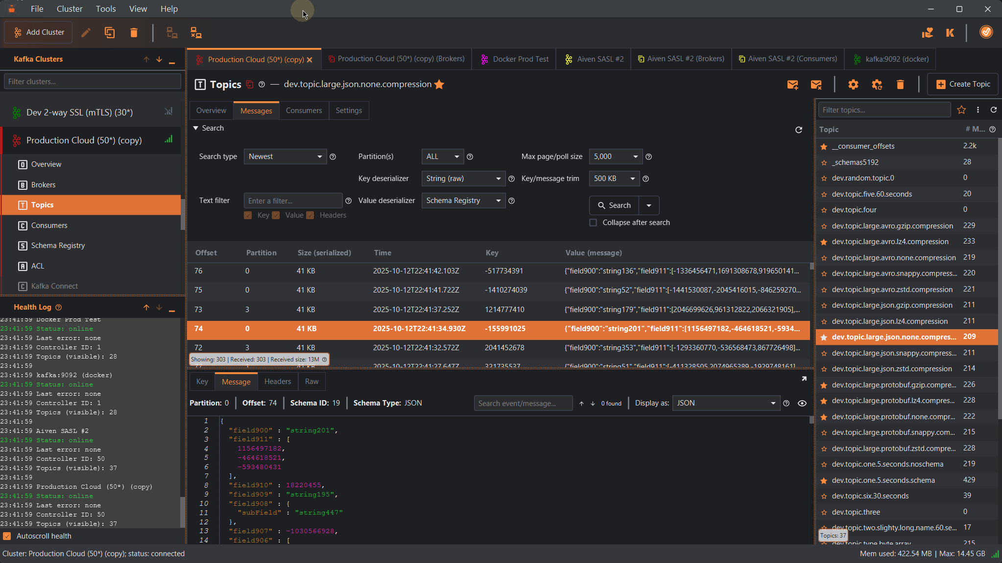
KafkIO is the Kafka tool designed for easy, fast, enjoyable use. It only takes a few clicks before you're exploring your Kafka clusters. No web servers, configuration files, clunky installation, Docker, or funky licensing!
Seamlessly create/edit/delete/dump/clear topics & settings, produce & search messages, advanced search and streaming with text, offset, and date range criteria, tweak offsets, delete consumers, browse/create/update schemas. Easily manage access control lists (ACLs). Edit broker settings. View your data a variety of ways. Manage Kafka Connect connectors, and ksqlDB (with a flexible KSQL editor).
Troubleshoot issues with a clear view into broker, topic, ksqlDB, connector, and consumer configuration, with live statistics such as partition skew, out-of-sync replicas, and consumer lag.
Native for Your System
KafkIO is built for macOS, Windows, and Linux. It loads fast, responds quickly, and is convenient.
KafkIO on macOS is a native and familiar experience. With a sleek and simple interface, KafkIO meets Apple UI standards, all while using native macOS features. KafkIO is compatible with ARM (Apple Silicon) or x86 Apple machines!
The KafkIO Windows UI is fully Windows 7/10/11 ready, but will work on older versions of Windows too.
On Linux, KafkIO has been carefully crafted to follow the GNOME Human Interface Guidelines.
Configuration & Security
KafkIO is fully compatible with cloud platforms like Confluent Cloud, Aiven, Azure Event Hubs, Amazon MSK, etc., as well as Kubernetes with Strimzi.
Behind a proxy? Don't want to see help pop-ups? Prefer a light theme? Need to import custom certificates? Want to export your configuration? KafkIO is configurable without getting in your way.
Easily configure and test connections to complex cluster configurations, with mTLS and SASL, etc.
For SSL-secured clusters, KafkIO supports all common key types, for your convenience: JKS (Java Keystore), X.509 (i.e., CRT / PEM), or P12 (i.e., PFX, PKCS12).
Out-of-the-box, KafkIO handles Confluent Schema Registry and the Protobuf, JSON Schema, and Avro formats, as well as all compression types. Manage all of your schemas with ease.
KafkIO helps you view, define, and manage ACLs for consumers, producers, and Kafka Streams applications.
Freely Available &
Community-Focused
KafkIO is a mature and powerful Kafka tool. Through your adoption and feedback, KafkIO will continue to evolve into the most useful, easy-to-use Kafka UI—the one-stop Kafka tool for the occasional-use software engineer to the full-time Kafka administrator.
Our engineering team takes all feedback on board to build new features and functionality, quickly and reliably.










